Actions
QA #2380
closed개선(improvement) #954: * Rate Plan improvement _CANCELLATION POLICY
UI Cleanup – Apply Horizontal Expansion
Start date:
11/18/2025
Due date:
11/21/2025
% Done:
100%
Estimated time:
Build env.:
Dev
Description
Mở rộng theo chiều ngang thay vì cuộn
Cụ thể:
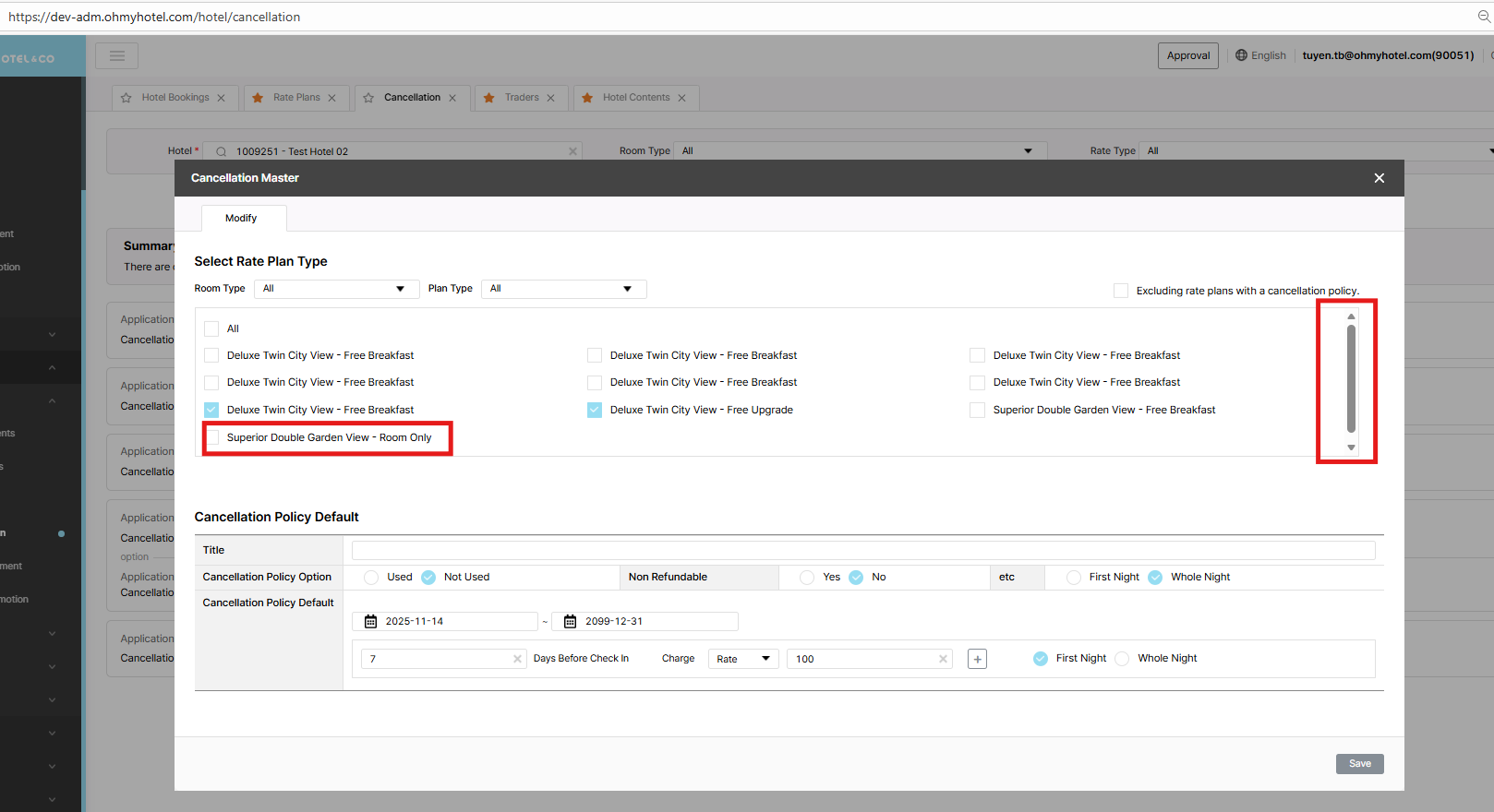
1. Cấu trúc hiển thị tối đa 10 mục (bao gồm “All”)
Cụ thể:
1. Cấu trúc hiển thị tối đa 10 mục (bao gồm “All”)
- Tối đa 10 mục đầu tiên phải được sắp xếp theo chiều ngang, không tạo thanh cuộn (scroll bar).
- Giả định cấu trúc chứa tối đa 10 mục (bao gồm “All”).
- Khi số lượng đạt 10, scroll bar phải xuất hiện.
- Dữ liệu mới sẽ được thêm vào bắt đầu từ dòng tiếp theo từ bên trái.

1. Tìm kiếm tất cả Room Type + Plan Name
Nếu có thể hiển thị trong 3 cột mà không cần cuộn ngang,
thì bố trí theo layout 3 cột, giống cấu trúc của mục số 2.
2. Ví dụ về bố cục 3 cột
(Example of a 3-column layout)
- Nếu do độ dài tên khiến việc hiển thị 3 cột không khả thi mà không cần cuộn ngang,thì chuyển sang bố cục 2 cột.
- Tùy thuộc vào độ dài và số lượng room type + plan name,có thể xuất hiện 1 cột / 2 cột / 3 cột.
4. Ví dụ về bố cục 2 cột
(Example of a 2-column layout)
Files
Related issues
Updated by ziniy Kang 4 months ago
- File picture616-1.png picture616-1.png added
- Description updated (diff)
Updated by Tracy Truong 4 months ago
- File picture336-1.png picture336-1.png added
- Status changed from QA test to 완료실패(Failed)
- Assignee changed from Tracy Truong to Daniel Do
wrong UI displayed
Updated by ziniy Kang 3 months ago
- Status changed from 완료실패(Failed) to QA test
- Assignee changed from Daniel Do to Tracy Truong
- Start date set to 11/18/2025
- % Done changed from 0 to 100
- Build env. set to Dev
Updated by Tracy Truong 3 months ago
- Related to 개선(improvement) #2373: [UI] Change display Plan list to horizontal added
Updated by Tracy Truong 3 months ago
- File picture455-1.png picture455-1.png added
- File picture455-2.png picture455-2.png added
- File picture455-3.png picture455-3.png added
- File picture455-4.png picture455-4.png added
- File picture455-5.png picture455-5.png added
- File picture455-6.png picture455-6.png added
- File picture455-7.png picture455-7.png added
- Status changed from QA test to 완료(Done)
- Assignee changed from Tracy Truong to Daniel Do
rechecked on DEV, ok
Updated by ziniy Kang 3 months ago
- Status changed from 완료(Done) to 확인(Confirmed)
Actions