Project

General

Profile

Actions

개선(improvement) #2373

closed

[UI] Change display Plan list to horizontal

Added by Dan Hoang 4 months ago. Updated 3 months ago.

Status:
완료(Done)
Priority:
높음(High)
Assignee:
Start date:
11/19/2025
Due date:
11/19/2025
% Done:

100%

Estimated time:
4.00 h
Part:
FE
Build env.:
Dev


Files

picture583-1.png (140 KB) picture583-1.png 3 column without scroll bar Tracy Truong, 11/25/2025 08:21 AM
picture583-2.png (143 KB) picture583-2.png 3 column with scroll bar Tracy Truong, 11/25/2025 08:21 AM
picture583-3.png (139 KB) picture583-3.png 2 column without scroll bar Tracy Truong, 11/25/2025 08:21 AM
picture583-4.png (142 KB) picture583-4.png 2 column with scroll bar Tracy Truong, 11/25/2025 08:21 AM
picture583-5.png (132 KB) picture583-5.png 1 column without scroll bar Tracy Truong, 11/25/2025 08:21 AM
picture583-6.png (135 KB) picture583-6.png 1 column with scroll bar Tracy Truong, 11/25/2025 08:21 AM

Related issues

Related to Ellis improvement - QA #2380: UI Cleanup – Apply Horizontal Expansion확인(Confirmed)Daniel Do11/18/202511/21/2025

Actions
Actions #1

Updated by Tan Jang 4 months ago

  • Due date set to 11/19/2025
  • Status changed from 신규(New) to 진행(Doing)
  • Start date set to 11/19/2025
  • Estimated time set to 4.00 h
  • Part set to FE
Actions #2

Updated by Tan Jang 4 months ago

  • Status changed from 진행(Doing) to 완료(Done)
  • % Done changed from 0 to 100
Actions #3

Updated by Tan Jang 3 months ago

  • Status changed from 완료(Done) to QA test
  • Assignee changed from Tan Jang to Tracy Truong
  • Build env. set to Dev
Actions #4

Updated by Tracy Truong 3 months ago

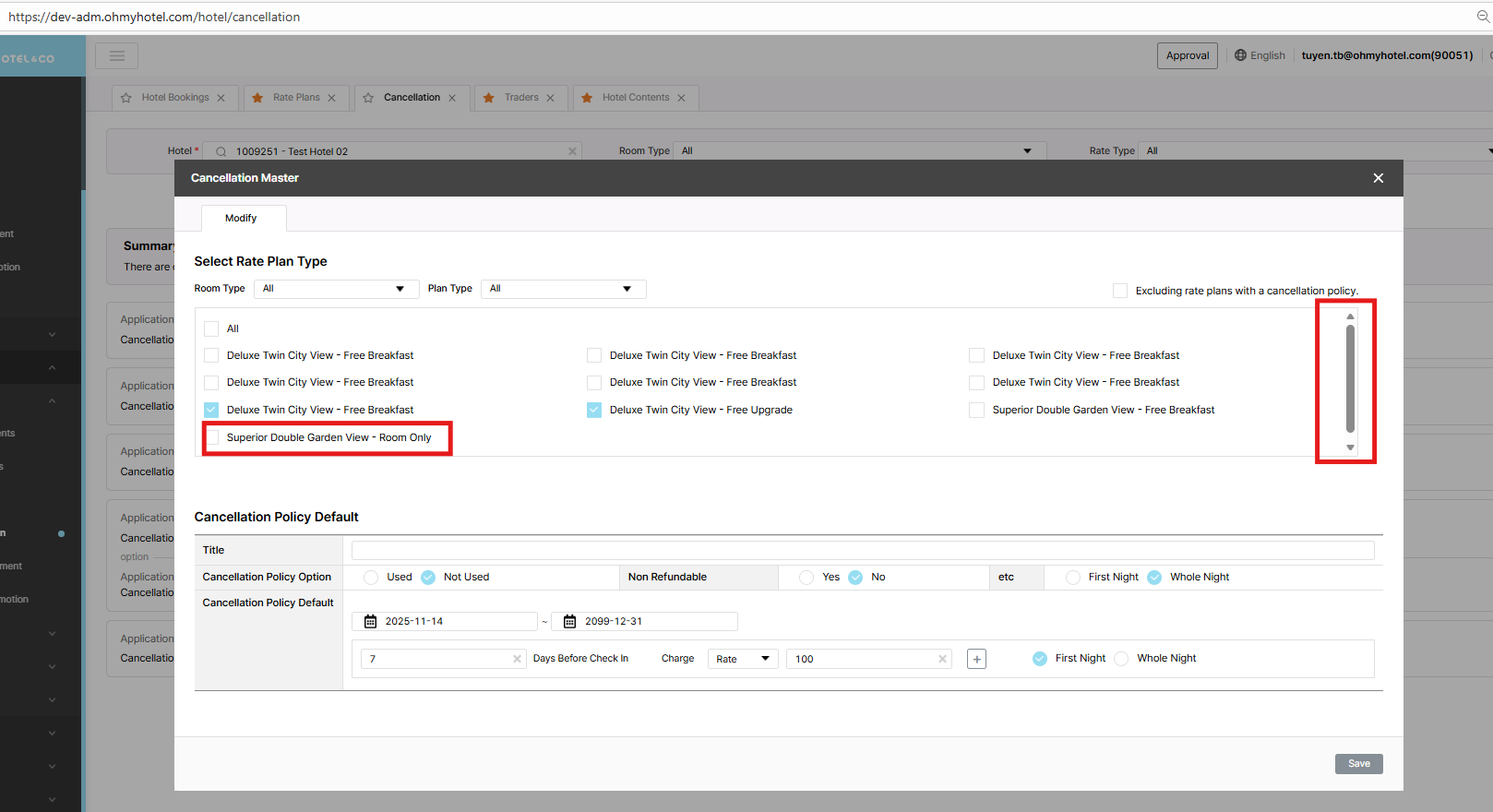
Maximun item displayed without scrollbar
  • 3 cột: 10
  • 2 cột: 7
  • 1 cột: 4
  • Đã bao gồm ALL.
  • dài thì hiển thị thanh cuộn

Checked on DEV
Delete number => ok
Displayed with / without scrollbar => ok

Actions #5

Updated by Tracy Truong 3 months ago

  • Related to QA #2380: UI Cleanup – Apply Horizontal Expansion added
Actions

Also available in: Atom PDF

Add picture from clipboard (Maximum size: 50 MB)