개선(improvement) #2723
closed[FE] Admin_1:1 Inquiry improvement
100%
Description
Files
Related issues
Updated by ziniy Kang 3 months ago
- Copied from 개선(improvement) #2722: [FE] OMH_1:1 Inquiry improvement added
Updated by harry harry 3 months ago
- Assignee changed from harry harry to John Lee
Updated by ziniy Kang 2 months ago
- Due date set to 12/25/2025
- Start date set to 12/25/2025
Updated by Tracy Truong 2 months ago
- File picture244-1.png picture244-1.png added
- File picture244-4.png picture244-4.png added
- File picture244-5.png picture244-5.png added
- File picture244-6.png picture244-6.png added
- Status changed from QA test to 완료실패(Failed)
- Assignee changed from Tracy Truong to John Lee
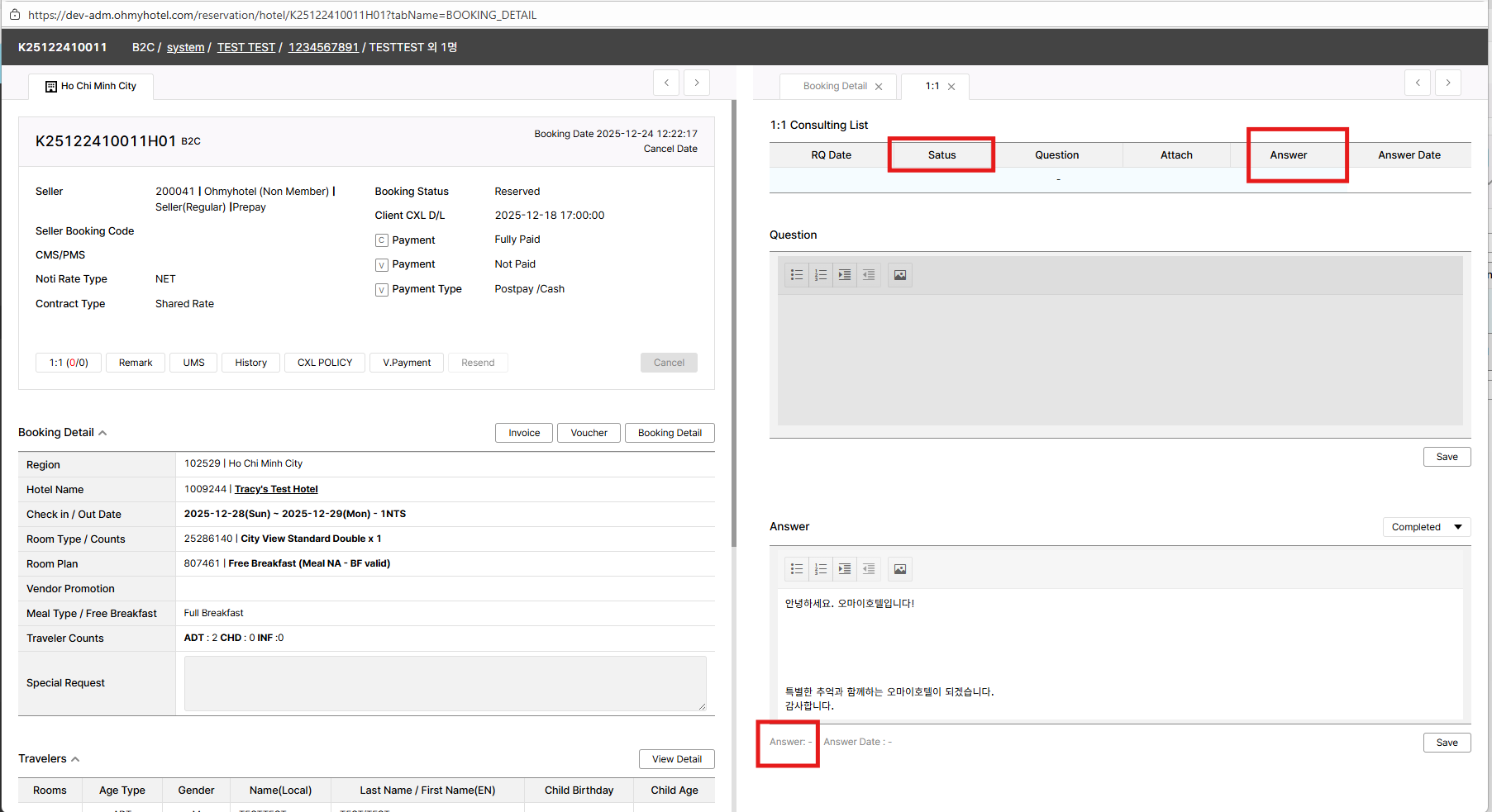
BK test: K25122410011H01
Please adjust text to Status/Answerer, it's still wrong & change color on View Previous Answer as design
Updated by Tracy Truong 2 months ago
- File picture123-1.png picture123-1.png added
- File picture123-2.png picture123-2.png added
- File picture123-3.png picture123-3.png added
- Status changed from QA test to 완료실패(Failed)
- Assignee changed from Tracy Truong to John Lee
Text changed, ok
Please change text color in details answer also & Design in this part still not macth with design. Please recheck
Updated by Tracy Truong 2 months ago
- File picture948-1.png picture948-1.png added
- File picture948-2.png picture948-2.png added
- File picture948-3.png picture948-3.png added
- File picture948-4.png picture948-4.png added
- Status changed from QA test to 완료(Done)
- Assignee changed from Tracy Truong to John Lee
Checked on DEV, ok
Updated by ziniy Kang 2 months ago
- Status changed from 완료(Done) to 확인(Confirmed)
Updated by Tracy Truong 2 months ago
- File picture772-1.png picture772-1.png added
- File picture772-2.png picture772-2.png added
- File picture772-3.png picture772-3.png added
- File picture772-4.png picture772-4.png added
- Status changed from QA test to 완료(Done)
- Assignee changed from Tracy Truong to John Lee
Test BK: K25122610805H01
Test on STG, ok
Updated by ziniy Kang 2 months ago
- Status changed from 완료(Done) to QA test
- Assignee changed from John Lee to Zia Han
Updated by ziniy Kang 2 months ago
- Related to 개선(improvement) #2533: 1:1 Inquiry improvement added
Updated by Zia Han 2 months ago
1. Could you please check what rule or logic is currently used to display this value?
This count should be calculated based on only one final answer per inquiry.
(“Number of inquiries with final Completed status / Number of inquiries created by the user”)
In this image's case, it should be (1/2) instead of (6/9).
Please update this part as well so that it aligns with the improvements we applied on the right side.
2. Secondly, according to the requirements, data saved in the “On Request” status should not be shown in the history.
However, it is currently being displayed.
This was originally requested by the GBO team, but after re-checking, we’ve decided to proceed with deployment as is without reworking this part.
Please do not make further changes here, as we don’t want to spend more time on this.

Updated by John Lee 2 months ago
- Status changed from 완료실패(Failed) to QA test
- Assignee changed from John Lee to Zia Han
Hi Zia Han,
1. Display format updated: Changed from "6/9" (uncompleted answers/total answers) to "1/2" (uncompleted questions/total questions) as requested. And please be aware, the color of 6 in "6/9" is red, so that it's should is uncompleted status instead of completed.
2. Staging confirmation: No further action needed on my end in staging.
Please help me verify the again in the staging env.
Updated by Zia Han 2 months ago
- Status changed from QA test to 확인(Confirmed)
- Assignee changed from Zia Han to John Lee
Okay. That’s not exactly what I originally planned, but since it’s not critical, let’s move on.
I’ve already shared this with the GBO team, and let’s proceed with deployment as is on Thursday(8 JAN), without further changes.
I’ll also let Ziny know that we’re moving forward with the deployment.
Updated by Tracy Truong 2 months ago
- File picture113-1.png picture113-1.png added
- File picture113-2.png picture113-2.png added
- Status changed from QA test to 완료성공(Resolve)
- Assignee changed from Tracy Truong to John Lee
Tested on Prod,
Bk test: K25123010952H01
1. it should be (1/2) instead of (6/9). => ok
2. 2. Staging confirmation: No further action needed on my end in staging. => ok
