개선(improvement) #1942
closed개선(improvement) #954: * Rate Plan improvement _CANCELLATION POLICY
[UI] update cancellation page with group feature
100%
Description
update cancellation page with group feature
Files
Updated by Tracy Truong 5 months ago
- File picture823-1.png picture823-1.png added
- File picture823-3.png picture823-3.png added
- File picture823-4.png picture823-4.png added
- File picture823-5.png picture823-5.png added
- File picture823-6.png picture823-6.png added
- File picture823-7.png picture823-7.png added
- File picture823-8.png picture823-8.png added
- File picture823-9.png picture823-9.png added
- Status changed from QA test to 완료실패(Failed)
- Assignee changed from Tracy Truong to Tan Jang
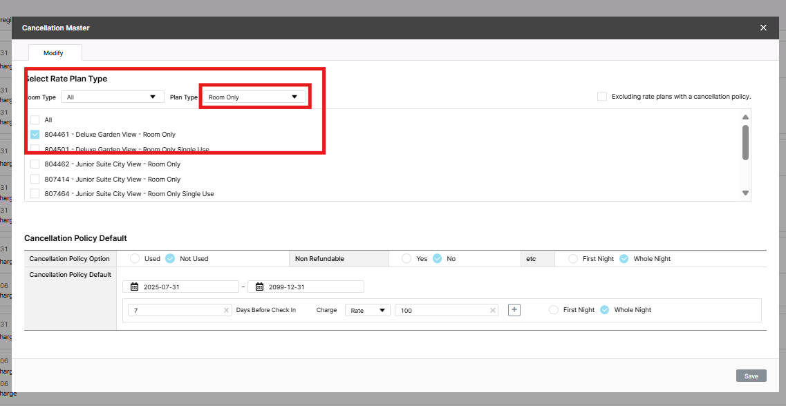
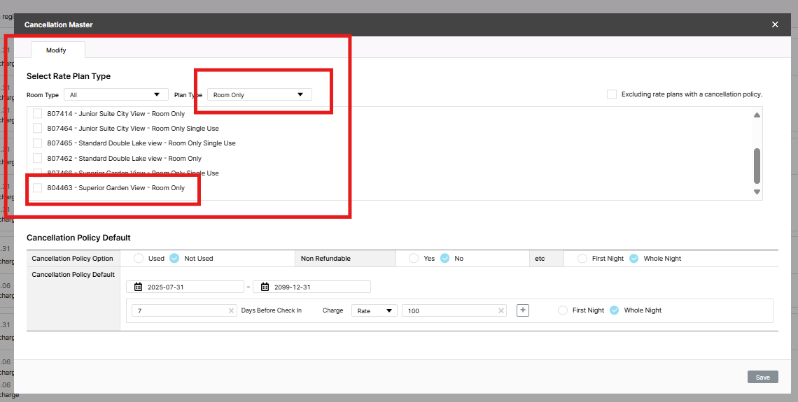
1/ Cancellation Policy 7 days prior:100% charge: applied 2 rate plan 804461 Deluxe Garden View - RO & 804463 Sup Garden View -RO => click modify,2 rate plan are sticked => ok
But when select plan type "Room only", only rate plan 804461 - Deluxe Garden View - Room Only is sticked
2/ Add cancellation policy to 804499 - Junior Suite City View - Free Breakfast Single Use: 7 days charge 100% (same terms & conditions with CXL policy in case 1) - but still show 2 policy, not combine
After that, modify Cancellation Policy 7 days prior:100% charge: to add more rate plan, cancellation policy is combined
Updated by Tan Jang 5 months ago
- File image.png image.png added
- File image.png image.png added
- File 2025-10-21_11h03_53.png 2025-10-21_11h03_53.png added
- File 2025-10-21_11h04_00.png 2025-10-21_11h04_00.png added
- Status changed from 완료실패(Failed) to QA test
- Assignee changed from Tan Jang to Tracy Truong
case 1: fixed

case 2: chờ tái hiện.
Updated by Tracy Truong 5 months ago
- File Ohmy Admin and 7 more pages - Work 2 - Microsoft Edge 2025-10-21 11-32-10.mp4 Ohmy Admin and 7 more pages - Work 2 - Microsoft Edge 2025-10-21 11-32-10.mp4 added
- File picture523-1.png picture523-1.png added
- Status changed from QA test to 완료(Done)
- Assignee changed from Tracy Truong to Tan Jang
Case 1: rechecked on Dev, ok
Case 2: reproduce but failed, will create new task to fix it if reproduce successfully.