개선(improvement) #1941
closed개선(improvement) #954: * Rate Plan improvement _CANCELLATION POLICY
[API] Implement edit a group cancellation policy
100%
Description
Edit all cancellation policy in that group
- Check all plans that is registered to cancellation policy group by default
- If any plan change form checked to uncheck then promotion that registered to this plan is not updated
Files
Updated by Tracy Truong 5 months ago
- File picture561-1.png picture561-1.png added
- File picture561-2.png picture561-2.png added
- File picture561-3.png picture561-3.png added
- File picture561-4.png picture561-4.png added
- File picture561-5.png picture561-5.png added
- File picture561-6.png picture561-6.png added
- File picture561-7.png picture561-7.png added
- Status changed from QA test to 완료(Done)
- Assignee changed from Tracy Truong to Tan Jang
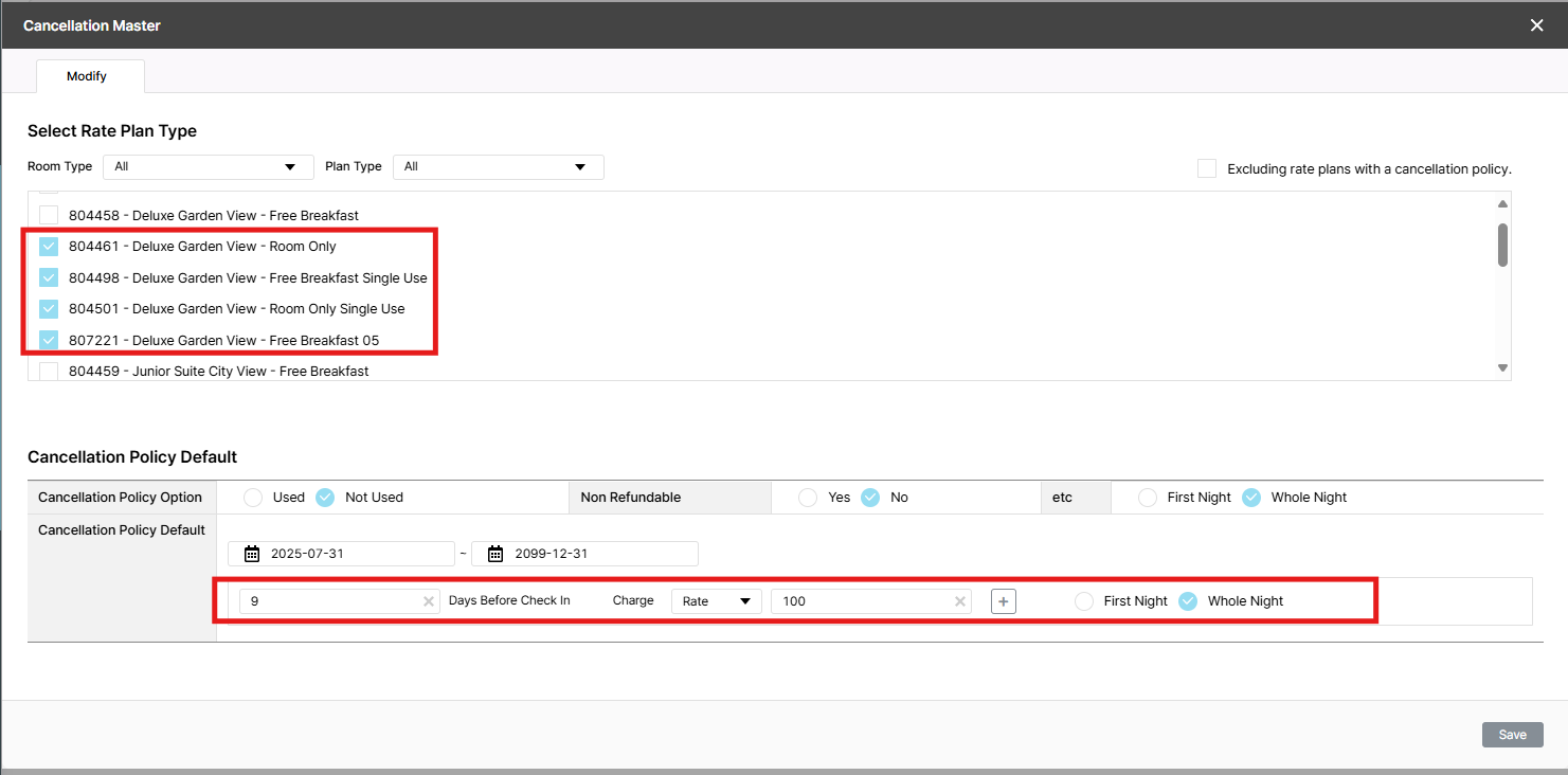
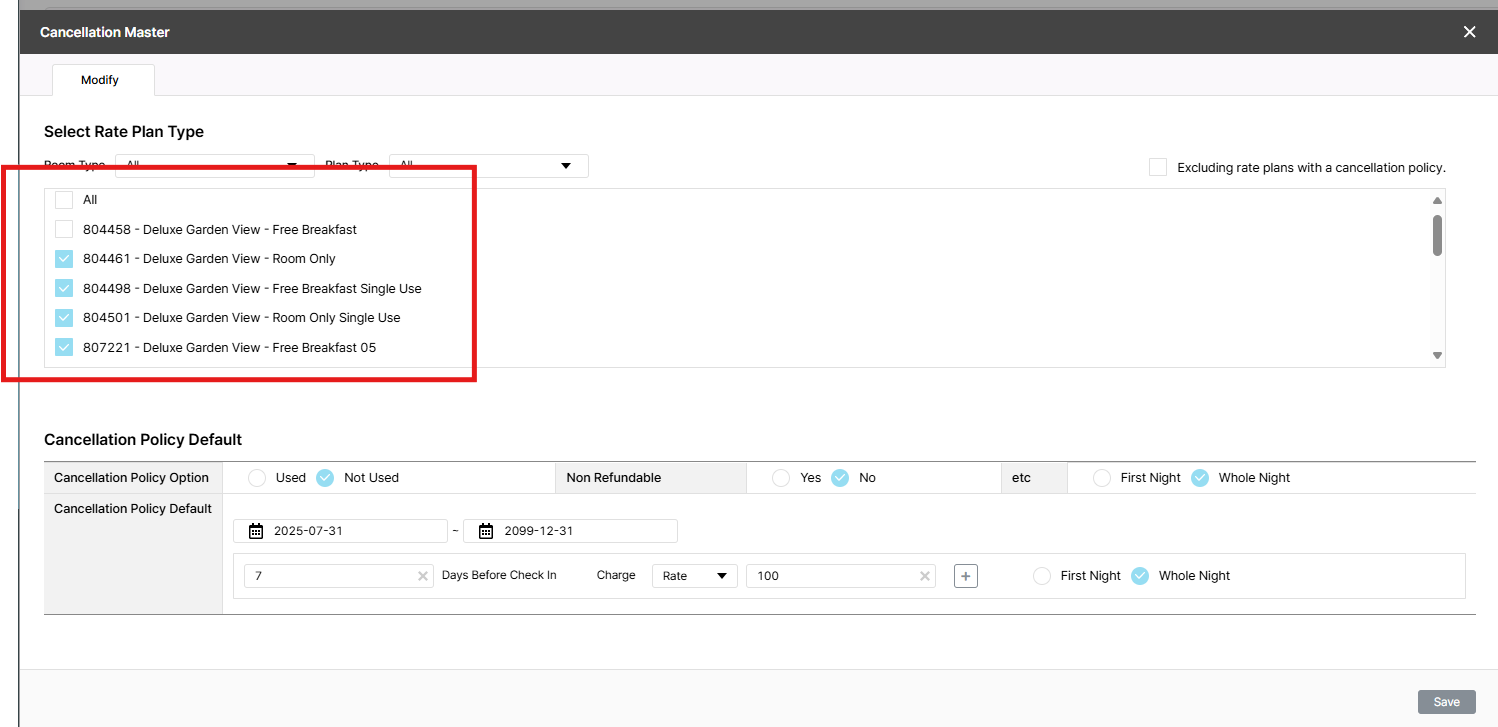
There are 2 CXL policy
8 days prior: 100.0% charge (excluded 804458 - Deluxe Garden View - Free Breakfast)
7 days prior: 100.0% charge (804458 - Deluxe Garden View - Free Breakfast)
1/ In CXL 7 days prior: 100.0% charge, add more 4 room type to use this policy, unstick 804458 - Deluxe Garden View - Free Breakfast => after save, 5 rate plan are sticked, ok
2/ In CXL 7 days prior: 100.0% charge, unstick 804458 - Deluxe Garden View - Free Breakfast & modify policy to 9 days prior: 100.0% charge => 4 rate plan are updated & dispalyed in new group, 804458 - Deluxe Garden View - Free Breakfast still keep in CXL 7 days prior: 100.0% charge group, ok